System Structure

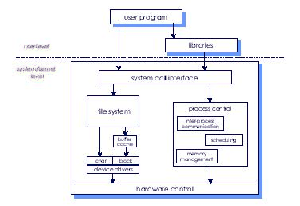
Figure 7: OS Structures, MS-DOS, Unix, IBM VM/370, Chorus
\includegraphics[scale=0.5]{figures/structuremsdos.ps} \includegraphics[scale=0.5]{figures/structureunix.ps}
\includegraphics[scale=0.5]{figures/structureibm.ps} \includegraphics[scale=0.5]{figures/structurechorus.ps}


Cem Ozdogan 2004-03-13