- An operating system is usually large and complex. Therefore, it should be engineered carefully. Possible ways to structure an operating system:
- Simple, single-user, MS-DOS,MacOS, Windows
- Monolithic, multi-user, UNIX,Multics, OS/360
- Layered,T.H.E. operating system
- Virtual machine, IBM VM/370
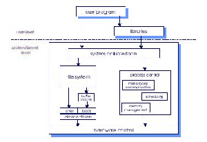
- Client/Server (microkernel), Chorus/MiX
Figure 7:
OS Structures, MS-DOS, Unix, IBM VM/370, Chorus
|
Cem Ozdogan
2004-03-13